-
[ JS ] Custom Tag 제거 방법 ( intellij )Web/JavaScript 2019. 12. 11. 12:43
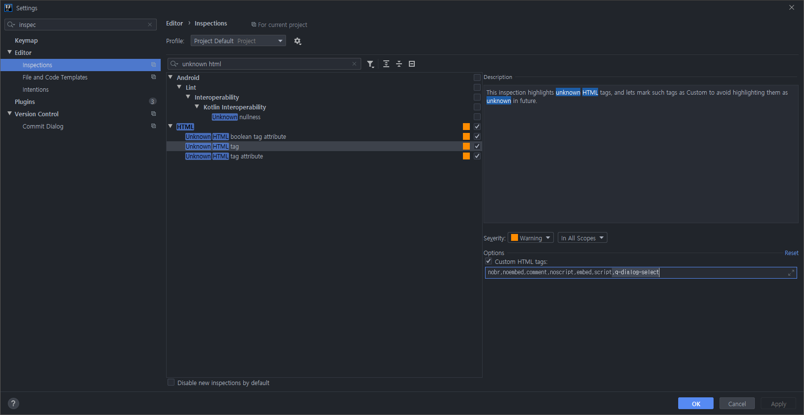
vue를 사용하다가 Quasa 태그를 넣었는데 customTag로 등록이 되었다.
custom으로 등록이 된 태그를 제거 해야 Quasa태그 사용이 가능하다. 태그를 제거하는 방법을 정리한다.
settings - editor - inspections - unknown html - 오늘쪽에서 해당 custom tag삭제 후 저장
반응형'Web > JavaScript' 카테고리의 다른 글
[ Javascript ] array 함수 정리 (0) 2020.02.10 [ javascript ] !! 란? 느낌표 두개 의미 (0) 2020.01.08 [ JS ] Blob이란? (0) 2019.12.11 ES6와 TypeScript의 비교 (0) 2019.11.19 [ibatis] parameterClass Map사용법 (0) 2019.08.01